📊 Real Estate Database Diagrams

Telegram MiniApp Real Estate - Структура базы данных и архитектура
📅 Версия 1.0 - 25.10.2025

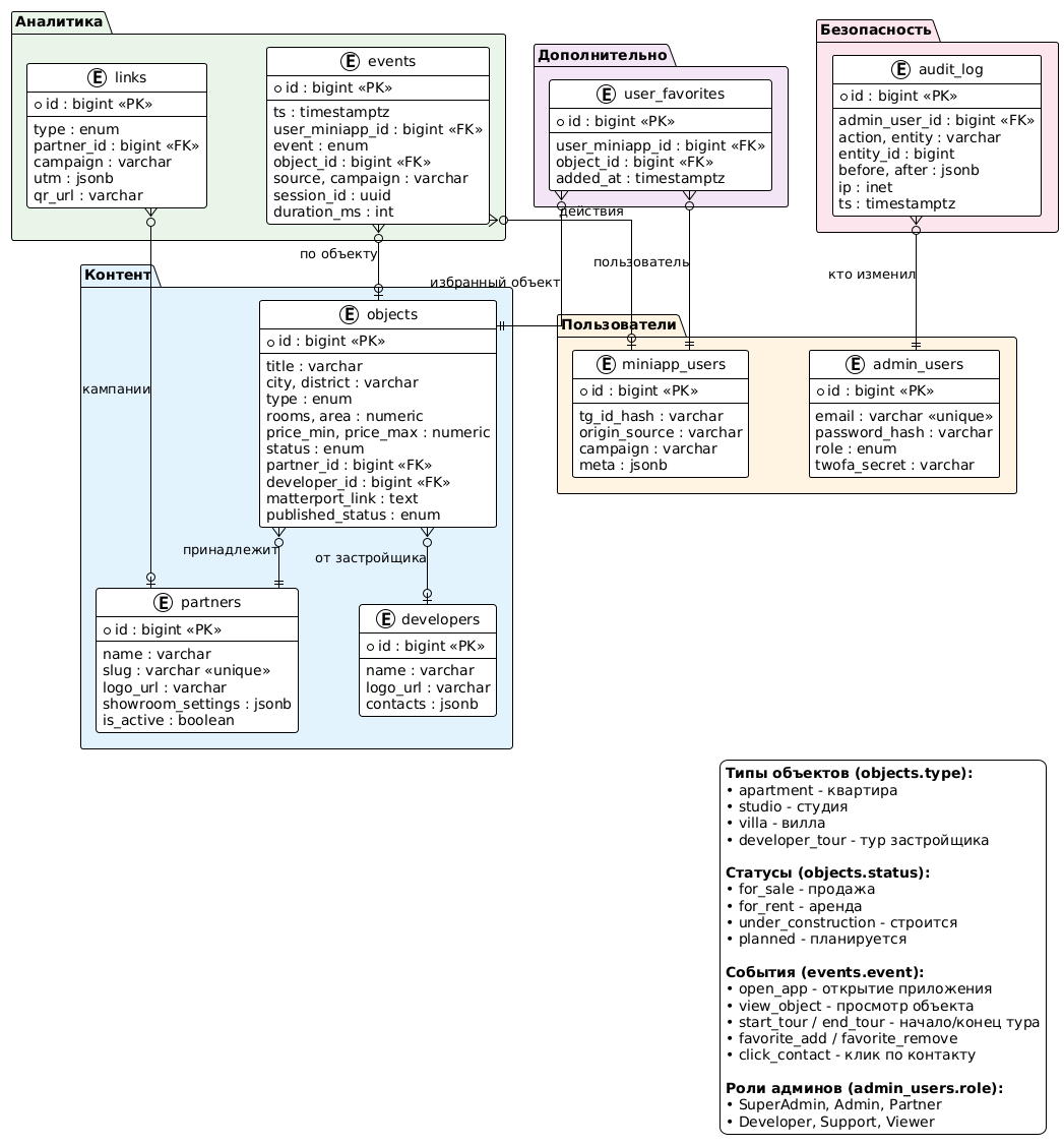
🏗️ Детальная ERD схема базы данных

Полная Entity-Relationship диаграмма со всеми таблицами, полями, типами данных, первичными и внешними ключами.

✅ 9 основных таблиц

objects, partners, developers, admin_users, miniapp_users, events, links, audit_log, user_favorites

🔗 Foreign Keys

Все связи между таблицами с правильной кардинальностью

📊 Типы данных

varchar, int, numeric, timestamptz, jsonb, enum, inet

🎯 Индексы

Оптимизированные индексы для производительности

Database ERD - Full Schema
📥 Скачать .puml файл

📋 Упрощённая ERD схема

Компактная версия с группировкой таблиц по функциональным модулям для лучшего понимания архитектуры.

🏠 Контент

objects, partners, developers

👥 Пользователи

admin_users, miniapp_users

📊 Аналитика

events, links

🔒 Безопасность

audit_log

Database ERD - Simplified Schema
📥 Скачать .puml файл

🔄 Потоки данных системы

Визуализация взаимодействия между фронтендом, API, базой данных и внешними сервисами.

📱 MiniApp Flow

Пользователь → Telegram WebApp → API → PostgreSQL

🔧 Admin Flow

Администратор → Admin UI → API → БД + S3

📈 Analytics Flow

Event Ingest API → Events table → Aggregations

🔐 Audit Flow

Все мутации → audit_log (before/after)

Data Flow Diagram
📥 Скачать .puml файл

🔒 RBAC - Схема прав доступа

Детализация ролей администраторов и их разрешений на операции с данными.

🔴 SuperAdmin

Полный доступ ко всем ресурсам и настройкам системы

🟡 Partner

Только свои объекты (WHERE partner_id = own)

🔵 Support

Модерация контента без доступа к настройкам

📝 Audit

Все действия записываются в audit_log

RBAC Diagram - Roles and Permissions
📥 Скачать .puml файл